R-studio中文免费版是一款功能强大的数据恢复软件。R-studio可以恢复受损或被破坏的磁盘分区,恢复受损或被破坏的磁盘分区,并对损坏部分进行智能处理,是用户恢复和反删除工具的好帮手。

1.可对所有主要文件系统进行磁盘恢复,包括 FAT12/16/32/exFAT、NTFS、NTFS5(由 Windows 2000/XP/2003/Vista/2008/Win7 创建或更新)、HFS/HFS+ (Macintosh)、Little and Big Endian variants of UFS1/UFS2 (FreeBSD/OpenBSD/NetBSD/Solaris) 以及 Ext2/Ext3/Ext4 FS (Linux)。
2.恢复受损或被破坏的磁盘分区
3.从重新分区或格式化的硬盘和磁盘恢复数据。
4.通过定制的用户定义文件类型进行原始文件搜索(扫描已知文件类型)。
5.高级文件预检器;可在购买前估计磁盘恢复的成功机会。
6.灵活、可升级的文件搜索功能——无论文件大小均能轻松恢复。
7.对损坏部分进行智能处理。
8.备份和恢复磁盘成像(本地或通过网络)。图片文件与 R-Drive Image 相互兼容。
9.Bootable R-Studio Emergency (start-up) 版本可安全消除任何数据存储设备(硬盘、闪存驱动器、外部驱动器等),以实现重用、处理或转移;甚至对不能启动的计算机也有效。
10.通过本地局域网 (LAN) 或互联网进行磁盘恢复。
11.专业 RAID(磁盘阵列)恢复特性,能匹敌或超过具有竞争力的独立式阵列恢复产品。
12.高级文本/十六进制编辑器可支持不同数据模式,如引导记录、主文件表 (MFT) 等。这类模式可能采取自定义创建。
13.高级磁盘复制模块。
打开R-studio建议用管理员身份打开!
找到需要恢复的驱动器,右键扫描

筛选文件类型(快速定位)找到需要恢复的文件类型并打勾



其他设置为默认,点击开始扫描


勾选需要恢复的文件,右键恢复选项

输出文件夹,不要选择需要恢复文件的驱动器。

查看恢复结果

RStudio的左上角是脚本编辑窗口,编写好代码之后点击Run按钮运行即可。如果选中某几行代码点击Run,则只运行着几行代码。
新脚本文件建立: File-New File-R Script命令。
Source on Save:自动保存,最好勾上。
中间的发光棒包含多个功能,可以尝试用用

左下角是一个Rgui编辑器,可以写代码,也能显示运行结果。

右上角的History是运行的历史纪录界面。
To Console是将选择的代码送到左下角的操作平台运行。
To Source是将代码送到左上角的光标位置。

右上角的Environment,Save可以保存当前工作区;Import Dataset则是导入数据作为数据集;Clear可以将当前工作区的所有变量和函数清除干净。

右下角功能较多,展示如图。





向R中导入数据是数据分析的必经之路,通常是非常令人烦躁的。为了简化过程,RStudio提供了一个简化模式,不用写代码,哈。可以导入一下格式的数据: csv, xls, xlsx, sav, dta, por, sas 和 stata 文件.
导入数据
数据导入功能可以通过两种方式,1.environment pane 2.file菜单
导入的数据类型大概可以分为3类:
分割文件,主要以CSV文件为主
微软的Excel文件
统计数据
在 "Environment" 框中,点击"Import Dataset"下拉菜单:

或者通过“File”菜单 中"Import Dataset" 下拉菜单
导入CSV文件
CSV导入支持一下情况:
导入系统文件或者URL
修改某列的数据类型
跳过某列或只选某一列导入
数据集重命名
跳过第n列导入(排除某列不导入)
用首行作为列名
微调列名的空间
改变列的分隔符
编码方式选择
选择 : 引号, 溢出, 注释 或 NA 提示符
例如:https://data.montgomerycountymd.gov/api/views/6rqk-pdub/rows.csv?accessType=DOWNLOAD 作为URL,但后选择导入"import",效果如下:

导入Excel 文件
导入Excel文件支持以下功能:
导入系统文件或URL
改变某列的数据类型
跳过某列导入
重命名数据集
选择Excel具体的sheet导入
跳过第n行导入(排除某列导入)
选择NA标识符
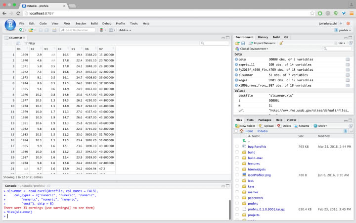
例如: http://www.fns.usda.gov/sites/default/files/pd/slsummar.xls 选择"import".

发现前几行数据异常,希望将异常数据删除:
1. 选择跳过6行导入
2. "First Row as Names" 勾选
good,满足要求,得到如下结果:

看上去还不错哦,但是有些列本身属于数字型数据,但是显示的是字符型数据,我们可以通过选择 "numeric" 列的下拉菜单来进行更正.

最后一步,点击 "import" ,同时预览代码 "Code Preview",这样数据就导入 RStudio, the final 结果是这样的:

导入SPSS, SAS 和 Stata 文件
导入SPSS, SAS 和 Stata 支持以下功能:
导入本地系统数据和URL
重命名数据集
选择数据类型
综上:鉴于初学者对数据导入的具体参数不熟悉,可以通过此方式来导入各种类型的数据,同时也能通过调整导入参数来形象具体的理解各个参数的意义,然后呈现了具体的代码,反哺代码能力。
……
【R-studio下载】R-studio数据恢复软件(附教程) 中文免费版 >>本地高速下载
>>本地下载